Nikolai Lund Kühne

Ph.D. Fellow
Department of Electronic Systems
Aalborg University and Centre for Acoustic Signal Processing Research (CASPR)

alternative

I am a 4+4 PhD Fellow (joint long master's thesis and Ph.D.) at the Department of Electronic Systems, Aalborg University and the Centre for Acoustic Signal Processing Research (CASPR). My research focuses on developing and evaluating the newest sequence modelling neural networks like Mamba and xLSTM for single-channel speech enhancement, and I'm advised by Prof. Zheng-Hua Tan, Prof. Jan Østergaard and Prof. Jesper Jensen.

  Email   Google Scholar   LinkedIn   Github

Updates
[01/26] MambAttention paper accepted to IEEE Transactions on Audio, Speech and Language Processing!
[01/26] RWSA-MambaUNet paper accepted to IEEE ICASSP 2026!
[05/25] Awarded extension of DeiC compute grant with additional resources for the LUMI Supercomputer
[05/25] First paper of my Ph.D. accepted at INTERSPEECH 2025
[01/25] Awarded DeiC compute grant for access to the LUMI Supercomputer
[12/24] My first paper accepted at IEEE ICASSP 2025 (oral presentation)
[09/24] Started as Ph.D. Fellow at the Department of Electronic Systems, Aalborg University/Centre for Acoustic Signal Processing Research (CASPR)
[06/23] Finished BSc @ Aalborg University!

Publications

xlstm

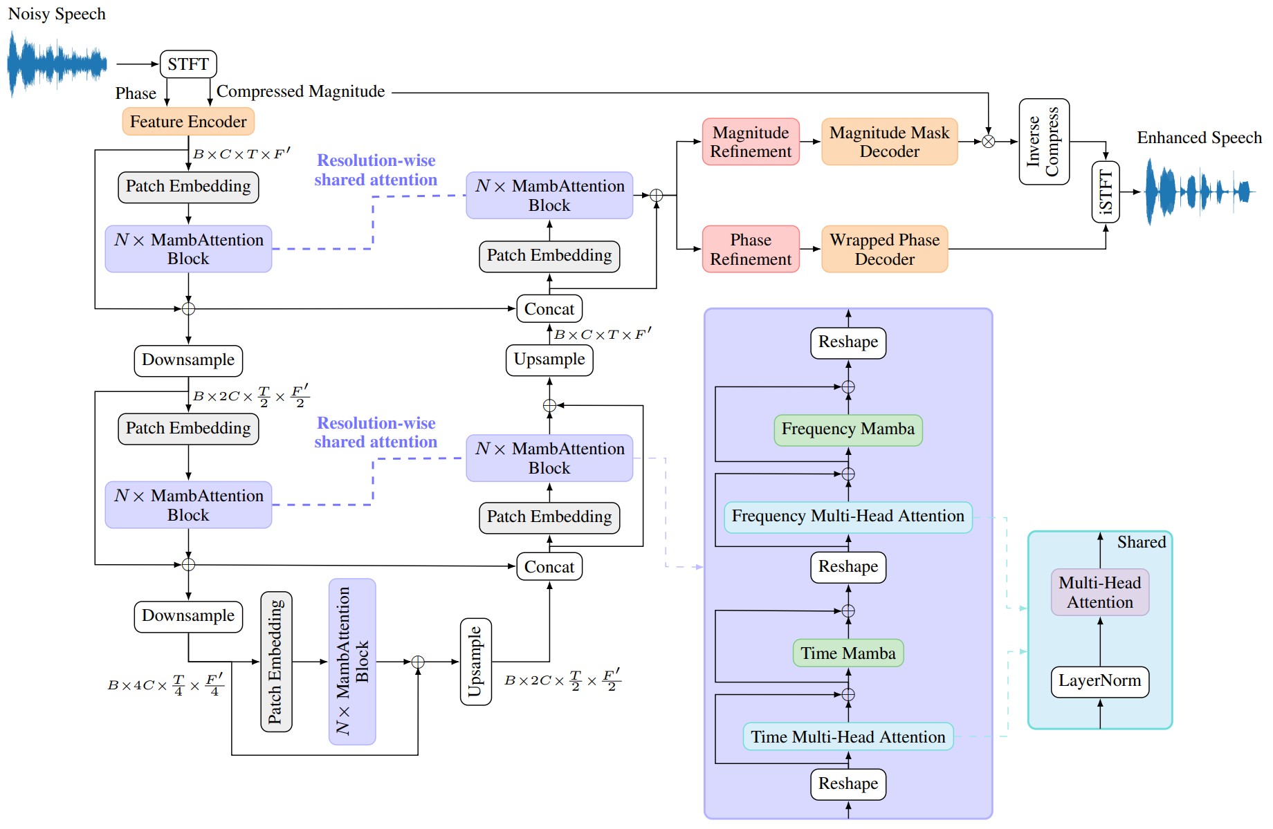
Exploring Resolution-Wise Shared Attention in Hybrid Mamba-U-Nets for Improved Cross-Corpus Speech Enhancement

Nikolai Lund Kühne, Jesper Jensen , Jan Østergaard , Zheng-Hua Tan

2026 IEEE International Conference on Acoustics, Speech, and Signal Processing (ICASSP 2026)

  Paper   Code

Our proposed RWSA-MambaUNet models significantly outperform state-of-the-art single-channel speech enhancement systems on out-of-domain datasets with a substantially lower computational complexity.


xlstm

MambAttention: Mamba with Multi-Head Attention for Generalizable Single-Channel Speech Enhancement

Nikolai Lund Kühne, Jesper Jensen , Jan Østergaard , Zheng-Hua Tan

IEEE Transactions on Audio, Speech and Language Processing

  Paper   Code

MambAttention significantly matches or outperforms discriminative and generative state-of-the-art single-channel speech enhancement systems on out-of-domain datasets. t-SNE plots reveal that our shared multi-head attention module encourages the model to learn dataset-invariant features.


xlstm

xLSTM-SENet: xLSTM for Single-Channel Speech Enhancement

Nikolai Lund Kühne, Jan Østergaard , Jesper Jensen , Zheng-Hua Tan

Interspeech 2025

  Paper   Code

xLSTM-SENet matches or outperforms state-of-the-art single-channel speech enhancement systems. Additionaly, we find that a correctly configured LSTM also matches SOTA Mamba- and Conformer-based systems of similar complexity in speech enhancement.


detectinganddefending

Detecting and Defending Against Adversarial Attacks on Automatic Speech Recognition via Diffusion Models

Nikolai Lund Kühne*, Astrid H. F. Kitchen*, Marie S. Jensen*, Mikkel S. L. Brøndt*, Martin Gonzalez Christophe Biscio Zheng-Hua Tan

2025 IEEE International Conference on Acoustics, Speech, and Signal Processing (ICASSP 2025) *Equal contribution. (Oral Presentation)

  Paper   Code

We show that pre-trained diffusion models can effectively detect and defend against targeted adversarial attacks on automatic speech recognition systems with success rates.


Talks

Invited speaker at Oticon A/S (part of Demant) in February 2026. The topic of the talk was generalization performance of neural architectures for speech enhancement.


Oral presentation of our paper: Detecting and Defending Against Adversarial Attacks on Automatic Speech Recognition via Diffusion Models at the IEEE International Conference on Acoustics, Speech, and Signal Processing (IEEE ICASSP), Hyderabad, 2025.

Awards

(Update 05/25: Extension with additional resources was awarded (Call H2-2025)) I was awarded a sizeable grant for computing time on the Danish national e-resources (Call H1-2025), which gives me access to the LUMI Supercomputer, 2025.


Won AAU SEMCON (7th Semester conference) out of 22 participating groups at the Department of Electronic Systems, Aalborg University, 2023.